exagear是一款可在手机上模拟电脑操作的实用软件,凭借其核心驱动功能,能帮助用户轻松实现各类端游的移植,将PC端大型网游的完整内容复刻到手机移动端。完成移植后,用户可选择合适的操控系统开始游戏,整个过程有系统实时监测并保障数据安全流通,且无任何病毒风险,适用于所有安卓机型,让每位用户都能轻松体验移植后的游戏。
exagear3步简单安装(2025-9-26更新)
1、装好exagear ed.apk
2、把好的数据包解压放到Android/obb/,bass.so放到储存根目录
我提供的数据包是网盘里面的:main.31.com.eltechs.ed.D3Dfix12.rar
解压后可以直接把com.eltechs.ed文件夹移动到Android/obb/
压缩包里面的bass.so文件直接移动到手机存储根目录
3、手机存储根目录下新建exagear文件夹,把游戏放进去
exagear文件夹
免安装的游戏包
exagear怎么添加游戏
1、打开exagear模拟器,等待加载完毕进入以后,点击左上角的【三】,然后点击环境管理。
2、紧接着点击左上角的【+】号新建一个环境,然后点击右侧的【...】。
3、我们根据自己手机的实际情况选择环境的参数。
4、我们点击启动,就能进入刚才搭建好的环境。(不过里面没有游戏)
5、退出exagear模拟器,我们回到文件管理,创建一个exagear名字的文件夹。
6、最后将想要添加的游戏安装包移动到exagear文件中,打开exagear模拟器就能找到对应的游戏。
7、点击运行就能开始安装游戏。
1、首先是压缩包;
2、安装Exagear安卓模拟器手机版;
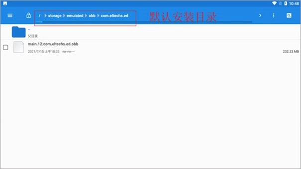
3、在文件管理里面找到“main.12.com.eltechs.ed.obb”;
4、把“main.12.com.eltechs.ed.obb”移动到exagear模拟器安装目录下;默认安装目录【storage/emulated/obb/com.eltechs.ed】
5、游戏,解压游戏到手机内存的exagear目录下,没有自建;
6、启动应用程序,第一次加载可能较长慢慢等待,如果出错请重复上面几步!进入后选择自己要玩的游戏;
7、点击游戏会出现两个选择,第一个是在带侧边鼠标键盘启动,第二个是全屏启动游戏!远择一项,在选择第二个内购;
8、接下来就是加载游戏,可能加载时间较长,等待一会儿,进入后就可以尽情的游戏了。
1、请确认游戏文件已正确解压,并且存放在手机文件管理里的软件文件夹中。同时检查一下操作步骤是否正确,有些问题往往是由简单的操作失误造成的。
2、检查游戏包内的filecheck.exe文件的检验结果。这个文件用于检测游戏包的完整性,如果结果是全绿色的才是正常状态。如果不是绿色或者有其他异常提示,可能需要进行重新或修复游戏包的操作。
3、如果设备出现存储出错的情况,软件是无法安装到SD卡的。您可以尝试清理设备的存储空间、重启手机或在设置中选择将应用程序移至内部储存等方法解决此问题。同时请注意确认你的设备和网络连接都是稳定的。
4、在安卓7以上的系统版本使用模拟器时存在一些兼容性问题。比如选择文件的时候不能进行正确的路径选择等,这种情况下可以尝试把需要运行的游戏复制到模拟器的C盘来解决该问题。也可以通过升级到最新版本的Exagear来改善这个问题(如果是软件的bug导致的)。
5、当遇到严重问题时,打开exe文件可能是因为某些原因造成的兼容性问题和程序本身的一些bug所引起的故障现象。这时候可以通过更新软件版本来查看是否能解决问题;否则可能需要卸载后重新最新的稳定版本进行再次尝试。
exagear是一款模拟类软件,能让玩家在手机上免费畅玩电脑游戏。平台上所有电脑游戏均具备正规许可证,安全可靠,用户无需担忧病毒或其他安全问题。它可提供极致的实时游戏体验,还为用户带来丰富多样的数据包游戏,只需导入相应数据包就能开启游戏之旅。无论是各类电脑游戏都能在手机上运行,且包含海量游戏数据包,更支持一键强化游戏性能,让用户在手机上就能轻松领略电脑游戏的独特魅力。
53MB有1655人在玩
Neatify笔记是一款非常实用的手机笔记记录软件,用户在里面可以很好的记录自己想要的文件且平台的功能强大,用户可以免费下载使用里面的记录工具,当然平台对于用户在里面记录的文件和图片等都会进行保密,防止用户的隐私泄露,还有许多特殊的功能等用户来解锁,用户可以自定义的设置相关字体和颜色帮助自己更好的去记录,感兴趣的小伙伴快来下载体验。
163.84MB有477人在玩
下课倒计时是一款非常火爆的手机倒计时软件,用户在里面可以很好的记录自己重要的事项和日期,且平台对于用户在里面的记录都会实行保密协议,保护用户的隐私不泄露,还有许多特殊的功能服务等用户来解锁,用户可以自定义设置自己想要的记录字体、颜色、背景等,非常有趣且快捷的记录神器,感兴趣的小伙伴快来下载体验看看吧。
13MB有1991人在玩
玩转小组件是一款非常实用的手机桌面小组件服务软件,用户在里面可以免费使用里面的工具为自己更好的管理自己的手机桌面,还可以轻松的添加自己想要的手机桌面服务,非常的快捷。当然,平台的功能强大,用户可以免费使用里面每一项服务和功能,轻松实现自己的手机软件实用的自由,如果你也感兴趣,那就快来下载体验一下吧。
18.06MB有1047人在玩
头像制作软件是一款非常火爆的手机头像制作神器,用户在里面可以很轻松的获得自己想要的手机头像,且平台的功能强大,里面为用户提供了多种多样制作的工具和素材模板,免费供用户使用,用户可以放心使用,且可以根据自己的需求去下载想要的头像并进行使用,非常快捷和方便,还可以一键分享给自己的好友,感兴趣的快来下载体验吧。
60.72MB有335人在玩
叮咚嗨选app是一款能够帮助用户轻松就可以去购买到自己需要的各种实用商品的购物软件。为用户带来的购物模式非常的多,不论哪种模式都可以让你在购物的时候更加的轻松便捷起来。值得一提的是,平台发布优惠券的时候还会及时的去通知用户,让你购物更加省钱。
86.29MB有1140人在玩
儿童讲故事app是一个可以让大家更好的在上面进行各种的睡前故事的收听的软件,上面的很多的类型的故事都是不错的幼儿启蒙的素材,不管是古诗词、国学经典和唐诗宋词等等都是有着相应的优质的学习资料的,让大家可以很好的在上面进行趣味学习哦!
64.81MB有1857人在玩
小意思购物是一款包含超多正品商品的软件,网购丰富优质商品的功能,还有超多详细的产品能够查看。及时了解所有商品的购买需求,简单查询所有详细的商品信息。包括了更多的商品介绍详情可以观看,掌握每一件商品的所有使用情况,并且支持选购超全面的网购信息。
9.64MB有825人在玩
爱在古诗词是一款古诗词学习工具,包含超多丰富古诗词的软件,超级全面的学习资源推荐。还有更多详细的注解,每一句古诗词都有详细的解释,掌握全面的古诗词含义。大量的知识分享,也有记录所有古诗词内容的需求,及时查询各种古诗词信息,每天都有超全面的古诗词知识点。
216.14MB有1144人在玩
欧叶云app是一个服务于采购行业的软件,上面的采购的方式非常的简便,可以很好的在上面进行各种的便捷的操作,同时还可以在上面了解一些大订单的折扣优惠的活动,种类繁多的商品可以让你自由的选择,可以让大家很好的在上面进行货源的订购,省事又省钱哦!
79.71MB有1533人在玩
邻取速递app是一款很不错的快递查询软件,软件给用户提供了十分便捷的服务,可以帮助用户快速的查询自己的快递信息,用户还可以通过这款软件进行取件,给用户带来了很多的便利,软件中的数据实时都会进行更新,用户还可以使用这款软件提前预约取件,给用户带来了不错地使用体验。
34.16MB有1457人在玩
小学语文同步练习app是一款学习软件,这是一个专为小学生打造的语文辅助平台,根据课本来帮助孩子更好的对学习的内容进行复习,软的操作简单,打开软件后就可以使用,软件中的学习资源丰富,每一题都提供了十分详细的解析,可以有效地帮助孩子提高自己的学习成绩。
70.97MB有622人在玩
掌上益家app是一款同城生活服务软件,软件带来了很多的便捷服务,给用户的生活带来了很多的便利,软件中入驻了很多的商家,用户可以足不出户就在线购买很多的美食,软件会提供专业的配送员进行送货,软件还提供了同城跑腿服务,给用户带来了很不错的使用体验。
54.98MB有379人在玩
飞鱼优化app是超给力的手机清理垃圾的软件,上面的功能不仅很多而且非常的使用,不仅可以为大家的手机进行降温,同时还可以防止大家的手机过充,这里也是可以彻底的清楚你的手机的垃圾,同时还可以进行病毒的快速查杀,防止手机中毒,快来下载试试吧!
10.86MB有71人在玩
摩电智链供应端app是一款很不错的办公软件,这款软件可以帮助用户更好的对订单进行管理,软件的功能丰富,让用户可以随时的查看订单和交易信息,更好的对财务进行管理,可以有效的提高用户的办事效率。让用户在线就可以轻松的进行管理,给用户带来了很不错的使用体验。
29.07MB有435人在玩
Memorise Mobile软件是什么,这是一个很不错的可以让你拍出各种造型和风格的美颜相机软件,上面的风格可以自己选择,有上百种的风格让你选,同时这里的滤镜功能也是很赞,超多的特效可以使用,拍出来的效果很自然又很美,感兴趣的小伙伴快来3355下载吧!
25.14MB有1777人在玩
McHire是一款很不错的招聘服务软件,软件的功能丰富,用户可以在线找工作,软件会根据用户的信息智能的给用户推送工作,用户还可以在线进行对海量的工作进行筛选,软件每天都会更新很多的新岗位,软件中的工作都是真实的,用户可以放心的进行资讯,软件给用户带来了很多不错地使用体验。
42.42 MB有757人在玩
新知世界街景地图app是一个可以高效的进行实时街景的查看的世界性的地图软件,上面的各种风景都是可以看到的,用户朋友可以通过直接输入自己需要查看的景点或者是地方的信息就可以一键搜索相关的信息,这里的VR全景的地图功能可以让大家领略世界各地的美景哦,快来下载试试吧!
38.16 MB有1970人在玩
家乡3D街景地图app是一个可以查看高清的3D全景地图的软件,上面的功能有很多,最大的特点就是可以帮助大家进行实时3D卫星地图的查看,这里的实景地图的功能涉及很多的地方,不仅是热闹的城市可以查看,同时还可以查看偏僻的乡村,各种实时的景象可以带给你很多的乐趣和功能!